Forum Topic - Unable to find PhAB || How to use photon/PtClock.h: (8 Items)
   
Unable to find PhAB || How to use photon/PtClock.h  
How can we open PhAB (Photon Application Builder, the documentations nicely explain how to use PhAB but don't suggest 
how does one open it in first place) from QNX Momentics 6.4.1 (running on Windows)

Also I am unable to find it on the Target Neutrino RTOS (running on VmWare PLayer). I searched everywhere but I am 
unable to find it.

Do we have to download it from somewhere. If yes, I am unable to find the download link too.

BTW, I spent the whole day googling and only after that I am posting here. :)

Basically, I want to use the clock widget in photon/PtClock.h

How can I use it?

Thanks!
Shashank
Re: Unable to find PhAB || How to use photon/PtClock.h  
The link: http://www.qnx.com/developers/docs/6.3.2/photon/prog_guide/winhost.html

mentions about PhAB under Microsoft Windows but how do we open it in the first place?

Please help.

Thanks!
Shashank
RE: Unable to find PhAB || How to use photon/PtClock.h  
I found the instructions for launching it within the IDE in 650, by
opening the IDE and from the Help menu, using the search term "phab".  
Here is a link to the 641 online docs:

http://www.qnx.com/developers/docs/6.4.1/ide_en/user_guide/phab.html#USI
NG

Chris


-----Original Message-----
From: Shashank Todwal [mailto:community-noreply@qnx.com] 
Sent: June 18, 2010 5:39 AM
To: ostech-core_os
Subject: Re: Unable to find PhAB || How to use photon/PtClock.h

The link:
http://www.qnx.com/developers/docs/6.3.2/photon/prog_guide/winhost.html

mentions about PhAB under Microsoft Windows but how do we open it in the
first place?

Please help.

Thanks!
Shashank



_______________________________________________

OSTech
http://community.qnx.com/sf/go/post57129
Re: RE: Unable to find PhAB || How to use photon/PtClock.h  
Hi Chris,

Thanks for your reply.

That's exactly my problem. How do I build photon applications using the Windows based QNX Momentics Suite 6.4.1

There is no option to do that in the IDE I have.

Help would be very much appreciated.

Thanks!
Shashank
Re: Unable to find PhAB || How to use photon/PtClock.h  
Create a phab project. Create some example widget with stuff in phab. 
Generate source code. Click on project (right-click) and select build?

Shashank Todwal wrote:
> Hi Chris,
>
> Thanks for your reply.
>
> That's exactly my problem. How do I build photon applications using the Windows based QNX Momentics Suite 6.4.1
>
> There is no option to do that in the IDE I have.
>
> Help would be very much appreciated.
>
> Thanks!
> Shashank
>
>
>
> _______________________________________________
>
> OSTech
> http://community.qnx.com/sf/go/post57169
>
>   
Re: Unable to find PhAB || How to use photon/PtClock.h  
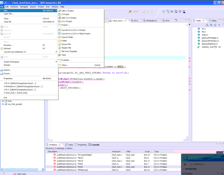
Hi Elena,

Thanks for your reply too.

How do we do that in the Windows based IDE. My IDE is showing only options to create QNX C/C++ program when I try to 
create a new project. Theres no option to creat a new "PhAB" Project.

Please see attached screenshot.

Thanks!
Shashank
Attachment: Image Screen shot 2010-06-18 at 8.46.32 PM.png 156.27 KB
Re: Unable to find PhAB || How to use photon/PtClock.h  
AWESOME :)

Got through!

It was in the New--> Project

Then in the window that opens up:  We had to select QNX--> Photon AppBuilder Project

It is trivial once we get to know :)

But this should have been more obvious

Also, sadly, the documentation gives no hint to this at all

Thanks to everyone who helped.

Best Regards,
Shashank
Re: Unable to find PhAB || How to use photon/PtClock.h  
You can find the PhAB button on the toolbar (5th).