Forum Topic - 6.3.2 Sw updates error...:
   
6.3.2 Sw updates error...  
I've installed Momentics on Windows XP.
When I try to launch SW update manager I get this error:

"Network connection prblomes encountered during search".
 If i select details I get:

"Unable to access https://www.qnx.com/....."

Can anyone help me?

Thanks Max
Re: 6.3.2 Sw updates error...  
Hi, Max,

Several questions:

1) What version of the Momentics IDE are you running?

2) What is the full URL in your detailed error message?

3) Did you see the login prompt? Did you use your myQNX username/password to login?

Re: 6.3.2 Sw updates error...  
Hi Andy,

in order:

1) QNX Momentics development suite 6.3.2
    Version: 4.0.1
    Build id: I20070321

2) there are several urls, I try to attach a snapshot (error.jpg)

3) No, I don't see the login prompt. I immediately get the error prompt.
    Moreover if I try to "Qconn update" i get no effect (no promopt, no error,... nothing!)

Any idea?



Attachment: Image error.JPG 80.47 KB
Re: 6.3.2 Sw updates error...  
Hi, Max,

It doesn't seem like you can reach https://www.qnx.com/... URL. Maybe you are behind a firewall? Can you try use your 
browser to access that URL?

In terms of the qconn update, since you are running Momentics 6.3.2, you already have the latest qconn binaries so you 
don't need to update them.
Re: 6.3.2 Sw updates error...  
Yes, I'm behind a firewall....With browser if I try to each this page:

https://www.qnx.com/account/updates/ide/4.x/

i get:  QNX software system, the page you're looking for cannot be found

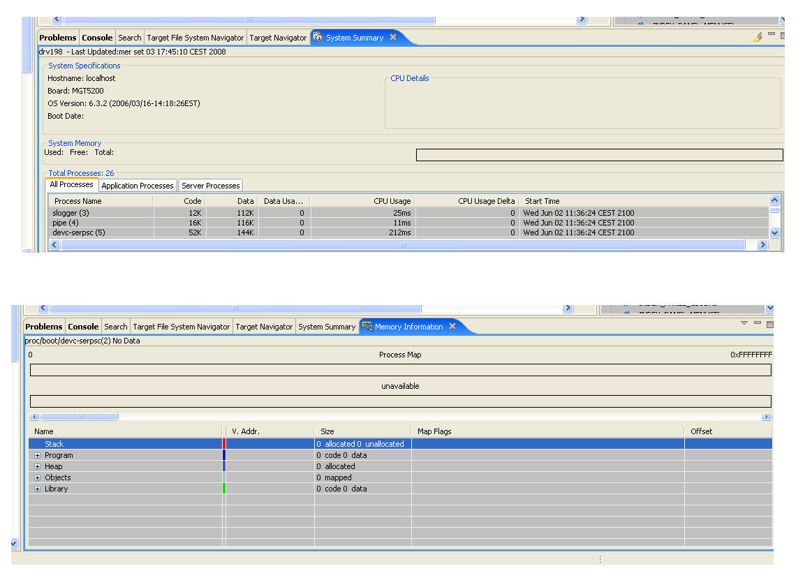
The reason I think I need to update QCONN is that with this IDE release I can't see some memory usage information that I
 could see with previous release (6.3.0 of ide), for example:

- in System Information information about memory (Used,Free,Total) are missing, while I see CPU name, host name etc.

- in Memory Information view i get empty graph any process I selected in Target navigator view...

Any idea why this happens?

thanks
Max

Re: 6.3.2 Sw updates error...  
I can't access that URL either from inside QNX. I'll do some digging to see if we moved this.
Re: 6.3.2 Sw updates error...  
Hi, Max,

1) In your browser, you should use this URL https://www.qnx.com/account/updates/ide/4.x/site.xml. Missing the "site.xml"
 will result in the error message you've already seen.

2) If you are behind a firewall and want to access the update site, you can set the http proxy in the IDE via "Window ->
 Preferences -> Install/Update -> Proxy Settings".

3) I don't think you can get qconn update from the IDE 4.0.1 update site now. So being able to get to the update site 
does not help your to solve your problem.

4) From your problem symptom, you see information missing in the System Information views. There are several 
configuration settings you can verify:

- What is your target running, 6.3.2 Neutrino?
- Does "qconn" run by root on your target?
- Is your target running out of memory?

Thanks.
Re: 6.3.2 Sw updates error...  
Hi Andy,

1) with full url provided I get the login prompt via internet browse;

2) setting a proxy address now i get a list of mirror sites; but selected a mirror I get the same error...

3)ok, my priority is getting memory information wievs running...

4) The target is not out of memory, with "sin in" I get 7110K of free memory, the system has 32MB memory nad is runnig 
Photon. The qconn is running as root, launched by startup script. How can i get Neutrino version running on the target?

thanks a lot
Re: 6.3.2 Sw updates error...  
"uanme -a" should shows your the version of O.S.
Re: 6.3.2 Sw updates error...  
OK:

QNX localhost 6.3.2
Re: 6.3.2 Sw updates error...  
do you see a "qconn out of date" warning message besides the target name in your target navigator view?
Re: 6.3.2 Sw updates error...  
No..
Re: 6.3.2 Sw updates error...  
Can you take some screen shots of what are missing information, like in the "System Summary" and "Memory Information" 
views?
Re: 6.3.2 Sw updates error...  
Attached the screen  shot.
Also if i try with malloc view i get no info...Is there something to configure to enalbe this views?!?



Attachment: Image screen.jpg 175.88 KB
Re: 6.3.2 Sw updates error...  
Strange that you don't get any memory info. Can you do a "pidin mem" on your target terminal window?
Re: 6.3.2 Sw updates error...  
Yes. Find attached the output redirected to a file.
Attachment: Text mem.txt 18.19 KB
Re: 6.3.2 Sw updates error...  
The pidin output seems normal. Now the only suspicious point is the "qconn" binary on your target. Can you locate the 
correspondent "qconn" on your host and copy it to your target?

You should be able to find the "qconn" on your host at %QNX_TARGET%/<cpu>/usr/sbin/qconn. Make sure you get the right <
cpu> variant.

Once you copy the "qconn" binary to your target, slay your current running qconn and start the one copied.
 
Re: 6.3.2 Sw updates error...  
Done, but no effect. The qcoon on the target is the same in the host directory....
Re: 6.3.2 Sw updates error...  
Do you have another target? If yes, can you add this to your IDE to see if you can re-produce the problem on a second 
target?
Re: 6.3.2 Sw updates error...  
I added to IDE a different target (also different processor family) and I have the same problem.....
Re: 6.3.2 Sw updates error...  
Ok. Let's do a test:

IDE saves configuration data in "C:\Document and Settings\<your_login_name>\momentics" folder. Exit your IDE, rename 
that folder to something like "momentics.saved". Re-start the IDE. It will ask you to pick the workspace, select a 
different workspace. Once the IDE loads, do nothing else but go directly to the System Information perspective and add 
your target. Do you still see the same problem?
Re: 6.3.2 Sw updates error...  
Yes I see the same problem.
Re: 6.3.2 Sw updates error...  
Emm I have no better idea except thinking it's a corrupted IDE installation.

Would it be possible for you to try the new IDE release? It has many bug fixes and new features. You can download it 
from this URL:

http://community.qnx.com/sf/wiki/do/viewPage/projects.ide/wiki/Whats_New_IDE_Tau

No need for an install, just unzip the file and run the "qde.exe".
Re: 6.3.2 Sw updates error...  
I've installed suggeted release but the problem persisted.....

But now good news!I moved the Target navigator view in a pane different from one of System infromation and 
Memoryinformation views and missing information appeared for all targets!Uhm....

Thanks!

bye
Max
Re: 6.3.2 Sw updates error...  
This surprises me. I know it works for your now, just want to find out the root cause - could be a bug in the U.I.

1) Where did you put the Target Navigator view? Was it at its default position - the left pane of the System Information
 perspective?

2) Where did you move the view to so that the missing information appeared?

3) If you select from menu "Window -> Reset Perspective", all the views should return to their default positions; can 
you re-produce your problem then?

Maybe some full screen shots to show when it is not working and when it is working, will help a lot.

Thanks,
Andy
Re: 6.3.2 Sw updates error...  
In attached image two screenshots of IDE, the first not working the second one working.

The IDE is TAU 4.5 version I've installed few days ago.

The workspace has been created by IDE the first time I started it; in not working set the Target Navigator has been set 
by ide via Window->showView -> Target Navigator.

Then I moved Target Navitagor in the left pane (see second screen shot in the image) and left pane and memory info 
apperaed.

With Widnow ->reset perspective and then adding target navigator and system informatnio again, memory info appears 
immedaitely leaving target navigator in the bottom pane where IDE creates it.

Hope this help...

bye
Max
Attachment: Image screen.png 97.02 KB
Re: 6.3.2 Sw updates error...  
You are not in the System Information perspective. You should switch to it when using its views. Once you switch to it, 
do a reset perspective to put those views in their default location. I guess that's the root cause of your original 
problem.
RE: 6.3.2 Sw updates error...  
The information displayed in the system info views are driven by the
selection in the Target Navigator, if this view is not made part of the
perspective with the other system information views (which it should be
by default in the System Information perspective) then these views will
not update (at is does not know what target/process/thread the
information is for).  

> -----Original Message-----
> From: Massimo Anghilieri [mailto:community-noreply@qnx.com]
> Sent: September 8, 2008 3:27 AM
> To: momenticsgs-community
> Subject: Re: 6.3.2 Sw updates error...
> 
> In attached image two screenshots of IDE, the first not working the
second one working.
> 
> The IDE is TAU 4.5 version I've installed few days ago.
> 
> The workspace has been created by IDE the first time I started it; in
not working set the Target
> Navigator has been set by ide via Window->showView -> Target
Navigator.
> 
> Then I moved Target Navitagor in the left pane (see second screen shot
in the image) and left pane
> and memory info apperaed.
> 
> With Widnow ->reset perspective and then adding target navigator and
system informatnio again, memory
> info appears immedaitely leaving target navigator in the bottom pane
where IDE creates it.
> 
> Hope this help...
> 
> bye
> Max
> 
> 
> _______________________________________________
> QNX Momentics Getting Started
> http://community.qnx.com/sf/go/post12986
Post Deleted